TeamMate Provisioning is Better than Ever with New API Workflow
This month brings exciting news for resellers that facilitate customer onboarding for Teams telephony by integrating with the TeamMate API. Until now, the API provisioning process required the Microsoft administrator to login to the TeamMate Enterprise Portal. When using the standard API workflow, Enterprise Admins are sent a registration email that prompts them to complete the onboarding process by directing them to the TeamMate Enterprise Portal, where required tasks are completed. These tasks include registering the enterprise, granting permissions, configuring services and deploying apps to their Teams app catalog for end users.
Some TeamMate API users have expressed the need to manage this process within their own portals, thereby avoiding the registration email and keeping Enterprise Admins within their own environment. To support this, TeamMate has introduced an alternative workflow called “Restricted Enterprise Access.”
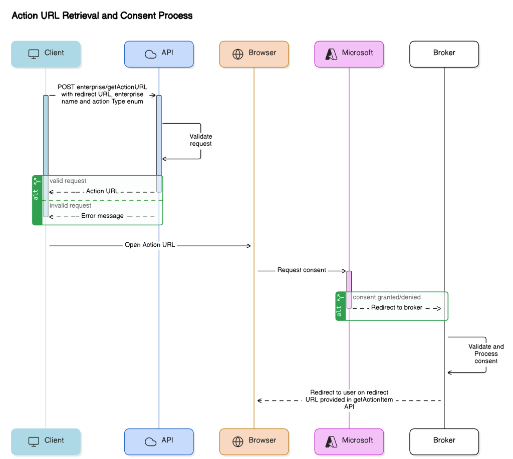
With the Restricted Enterprise Access workflow, Enterprise Admins can complete required actions without accessing the TeamMate Enterprise Portal directly. Instead, the new API provides a dedicated URL for each required task. These URLs can be embedded as buttons or hyperlinks within the provider’s portal, allowing customers to perform necessary actions wholly within the provider environment. The diagram below shows the process.

Now more than ever, UCaaS providers need to improve the customer experience to reduce churn and maximize value. Streamlining the onboarding process for new Teams integration customers is an important part of that process.
To learn more about the new APIs, please visit the TeamMate knopwledge base or reach out to our support team for assistance.





